Skip to main content
Skip to main navigation
Skip to user menu
Skip to search
Accessibility
Neuroimaging Resources Registry
Neuroimaging Data Repository
Cloud Computing Environment
Member login
|
Register
|
Help
Toggle navigation
Find
By Attribute
By Popularity
By Performance
Participate
Community
Register New Tool or Resource
Community Forums
Recently Active Forums
Calendar of Events
Support
Contact Us
User Help
About NITRC
What is NITRC?
NITRC TEAM
Dataset Acceptance Policy
Our Users
Technical Information
Cite Us
Member login
|
Register
|
Help
search
Search within this tool/resource
This tool/resource's trackers
This tool/resource's forums
This tool/resource's tasks
This tool/resource's releases
This tool/resource's news
Related Web Pages
Related Web Pages Matrix View
Tools/Resources
People
NIF
for
Advanced Search
This repository is under review for potential modification in compliance with Administration directives.
Browse Tool Details
Functional Imaging BIRN
Summary
Support
Advanced Search
Downloads
Execution Options
Forums
Images
News
PubMed Mentions
Source Code
Tasks
Tracker
FBIRN Home
Video Tutorials
Wiki - Register
Functional Imaging BIRN Images
3 Images available.
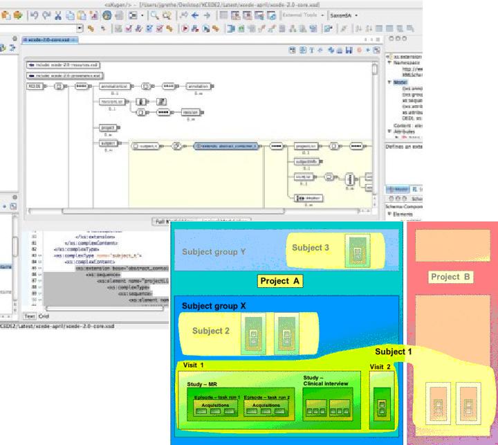
Description:XCEDE integrates a subject’s MRI, clinical, and visit data
(click to enlarge)
(click to enlarge)